A Modular Digital VLSI Flow for High-Productivity SoC Design

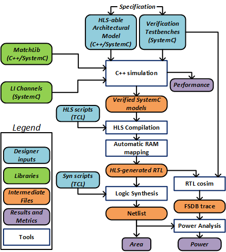
A high-productivity digital VLSI flow for designing complex SoCs is presented. The flow includes high-level synthesis tools, an object-oriented library of synthesizable SystemC and C++ components, and a modular VLSI physical design approach based on fine-grained globally asynchronous locally synchronous (GALS) clocking. The flow was demonstrated on a 16nm FinFET testchip targeting machine learning and computer vision.
Publication Date
Published in
Research Area
External Links
Uploaded Files
Copyright
Copyright by the Association for Computing Machinery, Inc. Permission to make digital or hard copies of part or all of this work for personal or classroom use is granted without fee provided that copies are not made or distributed for profit or commercial advantage and that copies bear this notice and the full citation on the first page. Copyrights for components of this work owned by others than ACM must be honored. Abstracting with credit is permitted. To copy otherwise, to republish, to post on servers, or to redistribute to lists, requires prior specific permission and/or a fee. Request permissions from Publications Dept, ACM Inc., fax +1 (212) 869-0481, or permissions@acm.org. The definitive version of this paper can be found at ACM's Digital Library http://www.acm.org/dl/.